소스트리를 통해 깃 활용하기

.Git 파일 경로에 Python 연습할 때 코딩한 소스들을 올려주기 위해 폴더를 하나 생성해주고 소스들을 넣어줍니다.

소스 트리를 켜보면 파일 상태 탭에 스테이지에 올라가지 않은 파일들이 나옵니다.
아까 위에서 올려줬던 test1~5까지 파일들이 있는 것을 확인할 수 있습니다.
선택해서 올리고 싶다면 우측에 + 버튼을 눌러주고 모두 다 올려준다면 모두 스테이지에 올리기 버튼을 눌러줍니다.

모두 스테이지에 올리기 버튼을 눌러주면 보는 것과 같이 모든 파일들이 스테이지에 올라간 파일 목록으로 이동됩니다.
2번 박스를 보면 모두 스테이지 내리기 버튼으로 다시 내릴 수도 있고 3번 박스를 보면 선택해서 내려줄 수도 있습니다.
4번 박스를 통해 commit 코멘트를 적어주고 5번 버튼을 통해 커밋을 해 줄 수 있습니다.
git add .
git commit -m "코멘트"
원래는 git bash나 터미널에서 위와 같이 입력을 해줘서 올렸어야 했는데 이렇게 시각화된 툴에서 사용하면 편리하게 커밋을 할 수 있게 됩니다.

커밋을 누르게 되면 이렇게 완료가 됩니다.
이제 올린 커밋을 푸쉬해 볼 차례입니다.

좌측 상단에 히스토리 탭을 통해 커밋 현황을 알 수 있습니다.
2번 박스를 보면 지금 커밋한 설명과 정보가 올라가 있고 3번 박스를 통해 조금 더 한 눈에 볼 수 있습니다.
4번 박스엔 아까 올린 test1~5까지의 파이썬 코드들이 커밋되어 있고 5번 박스에서 4번 박스에서 커밋된 내용을 선택해서 볼 수 있습니다.

Push를 위해 좌측 상단에 Push 버튼을 눌러줍니다.

브랜치 체크를 해주고 푸쉬를 눌러줍니다.

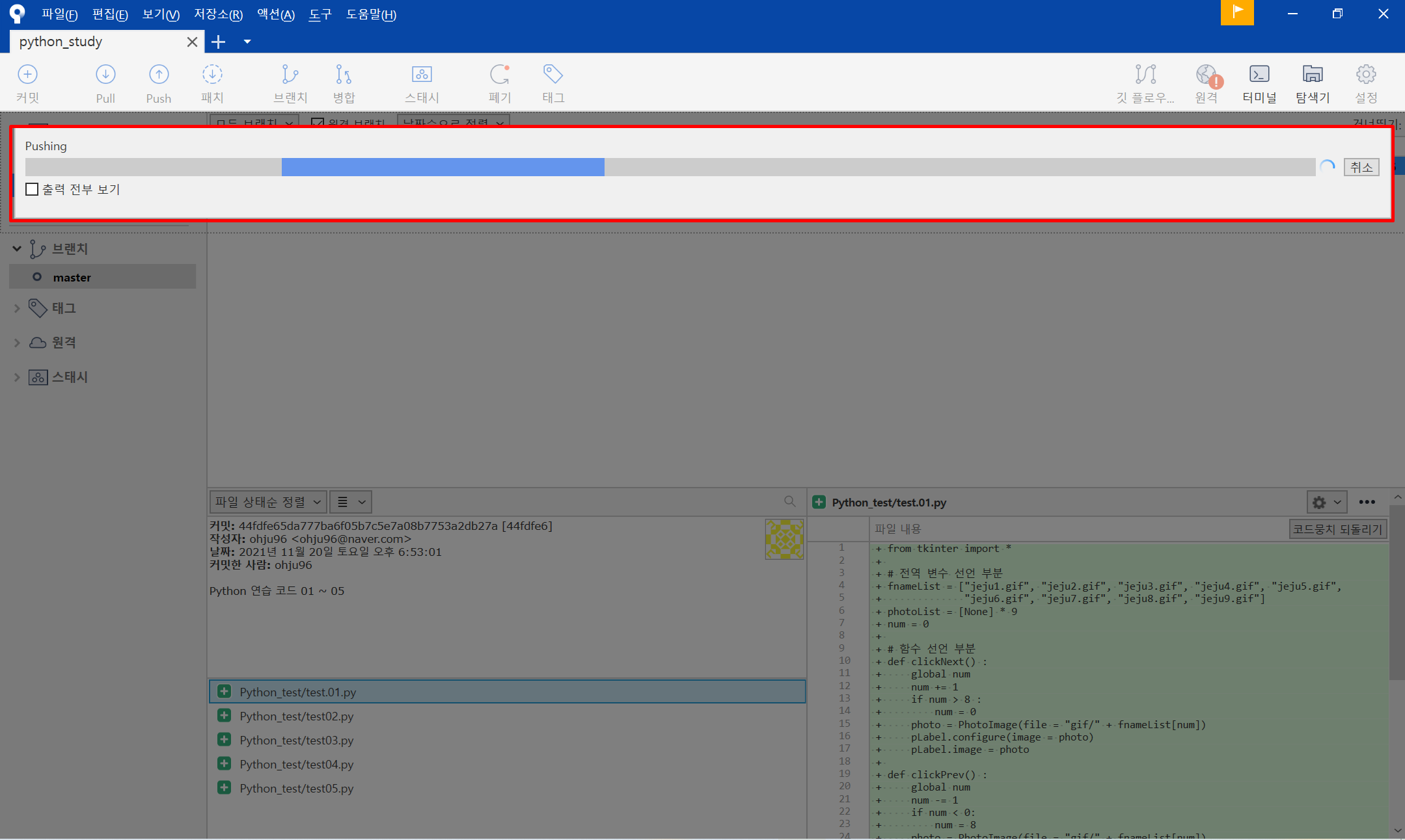
좀 기다리면 됩니다.

정상적으로 푸쉬가 됐습니다.
여기에서 푸쉬를 하면 멈추는 현상이 있었는데 오류를 해결하는 방법은 아래 링크를 참고하면 됩니다.
2021.11.21 - [컴퓨터 공부/오류노트] - [오류노트] : git push 후 멈춤 현상
[오류노트] : git push 후 멈춤 현상
오류 - Git Bash에서 GIit Push를 하면 멈추는 현상이 발생했습니다. - 시간이 지나도 반응이 없고 Ctrl + C를 통해 나오는 건 가능했습니다. - 몇 번을 시도해도 push에서 멈춤 현상이 반복적으로 나타났
ohju.tistory.com
'Tool > SourceTree' 카테고리의 다른 글
| [Source Tree] : Source Tree에 Git Hub 연결하기 (0) | 2021.11.21 |
|---|
댓글